В этом учебном пособии вы узнаете:
- Что такое Kiro и каковы его технические возможности.
- Как подключение Kiro к серверам Web MCP компании Bright Data превращает его из генератора статического кода в динамического агента, который может получать данные в режиме реального времени, обходить защиту от ботов и генерировать структурированные результаты.
- Как с помощью Kiro автоматизировать весь процесс сбора данных с рынка труда, организации их в CSV-файлы, создания аналитических скриптов и подготовки содержательных отчетов.
Посетите проект на GitHub.
А теперь давайте приступим!
Что такое Kiro?
Kiro – это IDE на базе искусственного интеллекта, которая меняет подход к работе разработчиков, используя разработку на основе спецификаций и автоматизированные процессы. В отличие от обычных инструментов для кодирования с искусственным интеллектом, которые просто генерируют код, Kiro работает самостоятельно, проверяя кодовые базы, изменяя множество файлов и создавая полноценные функции от начала до конца.
Ключевые технические возможности:
- Рабочий процесс, основанный на требованиях: Kiro превращает подсказки в четкие требования, технические проекты и задачи, что исключает “виброкодирование”.
- Агентские крючки: Автоматизированные задачи в фоновом режиме, которые управляют обновлением документации, тестированием и проверкой качества кода.
- Интеграция MCP: Встроенная поддержка Model Context Protocol позволяет напрямую связываться с внешними инструментами, базами данных и API.
- Агентская автономия: Выполнение многоэтапных задач разработки с помощью рассуждений, ориентированных на достижение цели.
Построенный на базе VS Code с моделями Клода от Anthropic, Kiro сохраняет привычные рабочие процессы, добавляя при этом сильную структуру для готовой к использованию разработки.
Зачем расширять Kiro с помощью серверов Bright Data MCP?
Агентские рассуждения Kiro сильны, но его LLM зависят от старых обучающих данных. Подключение Kiro к Web MCP-серверу Bright Data превращает эти “замороженные” модели в агентов с живыми данными. Они могут получать доступ к веб-контенту в режиме реального времени, обходить средства защиты от ботов и предоставлять структурированные результаты непосредственно в рабочий процесс Kiro.
| Инструмент MCP | Использовать | 
|---|---|
| search_engine | Получение свежих результатов SERP Google/Bing/Yandex для мгновенного исследования конкурентов или тенденций. | 
| scrape_as_markdown | Одностраничный скрап, который возвращает читаемый Markdown, идеально подходит для быстрых документов/примеров | 
| scrape_batch | Параллельное соскабливание нескольких URL-адресов; идеально подходит для мониторинга цен или массовых проверок (возвращается к одностраничным инструментам по истечении времени) | 
| web_data_amazon_product | Чистый JSON с названием, ценой, рейтингом и изображениями для любого ASIN Amazon, без необходимости парсинга HTML. | 
Чем это поможет:
- Данные в реальном времени (цены, документация, социальные тренды) поступают непосредственно в генерируемые Kiro спецификации и код.
- Автоматическая обработка против ботов позволяет агентам сосредоточиться на логике разработки, а не на головной боли, связанной со скрапингом.
- Структурированные ответы в формате JSON попадают прямо в TypeScript/Python без применения регексов.
С подключением Bright Data MCP каждый запрос Kiro может использовать “живые данные” в качестве ключевой части, превращая генерацию статического кода в полную, готовую к использованию автоматизацию.
Как подключить Kiro к MCP Bright Data
В этом разделе вы узнаете, как установить и настроить Kiro с Web MCP-сервером Bright Data. В результате вы получите среду разработки ИИ, способную получать доступ и обрабатывать веб-данные в режиме реального времени непосредственно в рамках рабочего процесса кодирования.
В частности, вы создадите расширенную установку Kiro с возможностями работы с веб-данными и будете использовать ее для:
- соскабливать данные в реальном времени с нескольких сайтов
- Генерировать структурированные спецификации на основе текущей рыночной информации
- обрабатывать и анализировать собранные данные в среде разработки.
Выполните следующие шаги, чтобы приступить к работе!
Необходимые условия
Чтобы следовать этому руководству, вам понадобятся:
- Node.js 18+, установленный локально (мы рекомендуем последнюю версию LTS)
- Доступ к Kiro (для этого необходимо присоединиться к списку ожидания и получить подтверждение)
- Учетная запись Bright Data
Не волнуйтесь, если у вас еще нет учетной записи Bright Data. Мы расскажем вам о том, как его настроить в следующих шагах.
Шаг № 1: Установка и настройка Kiro
Прежде чем устанавливать Kiro, вы должны присоединиться к списку ожидания на сайте kiro.dev и получить подтверждение доступа. Как только вы получите доступ, следуйте официальному руководству по установке.

При первом запуске вы увидите экран приветствия. Следуйте указаниям мастера установки, чтобы настроить вашу IDE.
Шаг № 2: Настройка MCP-сервера Bright Data
Перейдите на сайт Bright Data и создайте учетную запись Bright Data или войдите в существующую учетную запись.

После входа в систему вы окажетесь на стартовой странице. На левой боковой панели перейдите в раздел MCP.

На странице настройки MCP вы найдете два варианта: Self-hosted и Hosted. В этом учебнике мы будем использовать вариант Self-hosted, который обеспечивает максимальный контроль.

На шаге 2 вы увидите свой API-ключ и блок кода конфигурации MCP. Скопируйте весь код конфигурации MCP:
{
    "mcpServers": {
        "Bright Data": {
            "command": "npx",
            "args": ["@brightdata/mcp"],
            "env": {
                "API_TOKEN": "<api token>"
            }
        }
    }
}Здесь содержатся все необходимые данные для подключения и ваш API-токен.
Шаг № 3: Настройка MCP в Kiro
Откройте Kiro и создайте новый проект или откройте существующую папку.
В левой боковой панели перейдите на вкладку Kiro. Вы увидите четыре раздела:
- SPECS
- КРЮКИ АГЕНТА
- УПРАВЛЕНИЕ АГЕНТАМИ
- СЕРВЕРЫ MCP

Нажмите на раздел MCP SERVERS. Вы увидите один предварительно настроенный сервер, удалите эту конфигурацию сервера по умолчанию.
Добавьте код конфигурации MCP, который вы скопировали из Bright Data, вставив его в область конфигурации.
Kiro начнет обработку конфигурации. Вначале может отображаться статус “Connecting…” или “Not Connected”, пока устанавливается соединение.

После успешного завершения обработки статус изменится на “Подключено”, и станут доступны четыре инструмента MCP:
- search_engine
- scrape_as_markdown
- поисковый_движок_пакет
- scrape_batch
Шаг № 4: Проверьте подключение MCP
Чтобы проверить интеграцию, нажмите на любой из доступных инструментов MCP в боковой панели. Это автоматически добавит инструмент в чат-интерфейс Kiro.
Нажмите Enter, чтобы выполнить тест. Kiro обработает запрос через MCP-сервер Bright Data и вернет правильно оформленные результаты, подтверждая, что интеграция работает правильно.

Отлично! Теперь ваша установка Kiro имеет доступ к возможностям веб-скреппинга Bright Data через интеграцию MCP. Теперь вы можете использовать подсказки на естественном языке для извлечения данных с любого публичного веб-сайта прямо в вашей разработке.
Шаг #5: Запустите свою первую MCP-задачу в Kiro
Теперь давайте протестируем интеграцию Kiro + Bright Data MCP с помощью практической задачи по сбору данных. В этом примере показано, как собрать текущие данные о рынке труда и автоматически обработать их.
Тестовый запрос:
Найдите в Google "удаленные вакансии React-разработчика", соскоблите 5 лучших сайтов объявлений о работе, извлеките названия вакансий, компании, диапазоны зарплат и необходимые навыки. Создайте CSV-файл с этими данными и сгенерируйте Python-скрипт, анализирующий средние зарплаты и наиболее распространенные требования.Это моделирует реальный случай использования:
- Исследование рынка и сравнительный анализ зарплат
- Анализ тенденций развития навыков для планирования карьеры
- Конкурентная разведка для команд по найму персонала.
Вставьте эту подсказку в чат-интерфейс Kiro и нажмите Enter.

Ниже приведена точная последовательность действий Kiro при выполнении этого задания:
- Этап поиска
- Киро вызвал MCP-инструмент search_engineдля запроса “удаленные вакансии React-разработчика” в Google.
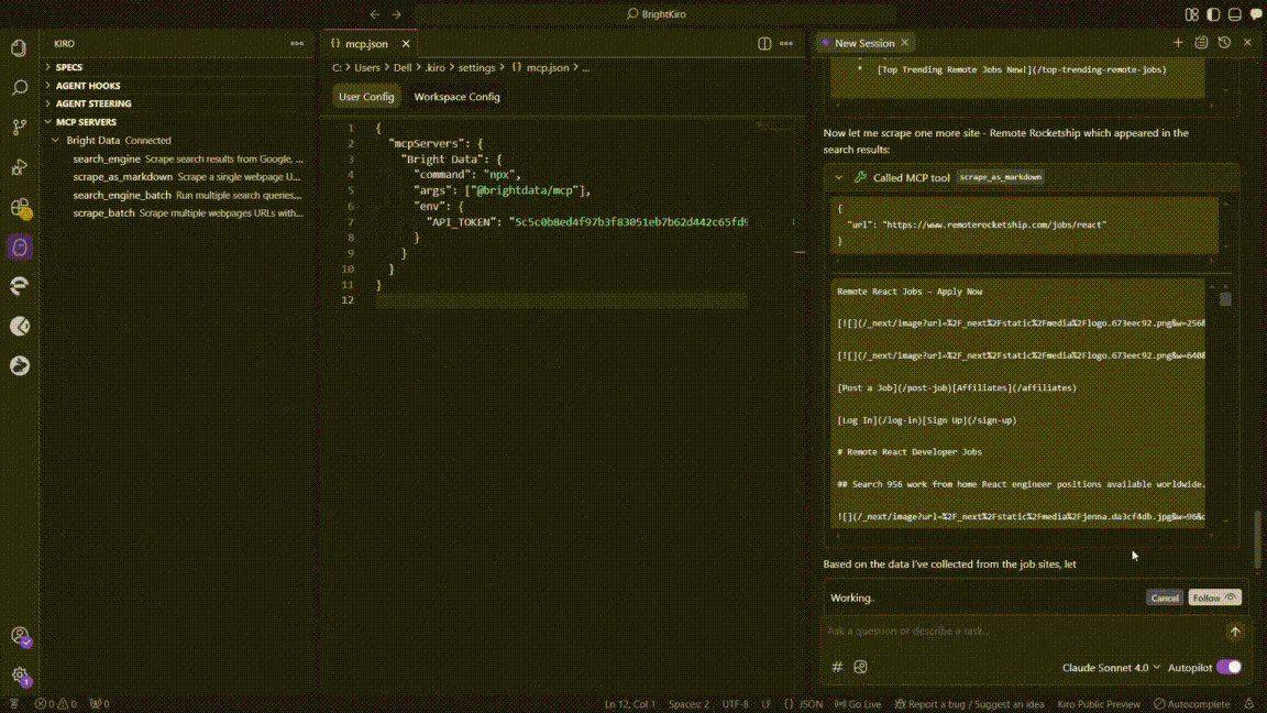
- Вызов вернул список лучших URL-адресов досок вакансий за ~3 с.
 
- Киро вызвал MCP-инструмент 
- Попытка пакетного соскабливания
- Киро вызвал scrape_batch, чтобы получить все пять URL за один раз.
- Пакетный запрос прервался через ~60 секунд, поэтому Киро зарегистрировал ошибку MCP(32001 Request timed out).
 
- Киро вызвал 
- Возврат к одностраничному скраппингу
- Kiro переключился на scrape_as_markdown, последовательно просматривая каждый сайт:
 - Indeed
- ZipRecruiter
- Wellfound
- Мы работаем удаленно
 - Каждый скрап завершался за 4-10 секунд и возвращал читабельный Markdown.
 
- Kiro переключился на 
- Структурирование данных
- Процедура парсинга извлекала поля названия должности, компании, зарплаты, навыков и источника.
- Kiro объединил очищенные строки в таблицу в памяти.
 
- Создание CSV-файла
- Kiro сохранил таблицу под именем remote_react_jobs.csvвнутри рабочего пространства.
 
- Kiro сохранил таблицу под именем 
- Передача сессии (продолжение контекста)
- Оригинальный чат вышел за пределы контекстного окна Kiro.
- Kiro открыла новую сессию чата, автоматически импортировав предыдущий контекст, чтобы избежать потери данных.
 
- Генерация сценария анализа на языке Python
- В новой сессии Kiro создал файл analyze_react_jobs.py, включающий:- загрузку и очистку CSV
- Логика подведения итогов по зарплате/квалификации
- Код диаграммы Matplotlib + Seaborn
 
- Скрипт завершается выводом print("Анализ завершен").
 
- В новой сессии Kiro создал 
Инструменты MCP от BrightData помогли Kiro справиться с этой задачей автоматически:
- решениеCAPTCHA и обнаружение ботов на сайтах-работодателях
- Извлечение данных из различных макетов сайтов
- Стандартизация форматов зарплат и списков навыков
- Создание правильной структуры CSV с заголовками
- Адаптивная стратегия скрапинга, когда пакетные операции сталкиваются с таймаутом
Шаг № 6: Изучите и используйте результаты
После того как Kiro выполнит задание, в каталоге проекта появятся два основных файла:
- remote_react_jobs.csv: Содержит структурированные данные о рынке труда
- analyze_react_jobs.py: Python-скрипт для анализа и анализа данных.

Откройте файл remote_react_jobs.csv, чтобы просмотреть собранные данные:
CSV содержит реальную информацию о рынке труда с такими столбцами, как:
- Название вакансии
- название компании
- Диапазон зарплат
- Необходимые навыки
- Источник доски объявлений
Эти данные получены из реальных объявлений о вакансиях, а не из размещенного контента. Сервер MCP компании Bright Data справился со сложной задачей извлечения структурированной информации с нескольких сайтов вакансий с различными макетами и форматами.
Далее изучите созданный сценарий analyze_react_jobs.py.
Сценарий включает функции для:
- Загрузка и очистка данных CSV
- Рассчитать диапазоны средних зарплат
- Определить наиболее распространенные требуемые навыки
- Генерировать сводную статистику
- Создавать визуализации и подробные отчеты
Перед запуском сценария анализа установите необходимые зависимости:
pip install -r requirements.txtЗатем запустите сценарий анализа, чтобы получить подробную информацию:
python analyze_react_jobs.pyПри запуске сценария он автоматически генерирует два дополнительных файла:
1. Подробный текстовый отчет (react_jobs_analysis_report.txt):

2. Визуальная аналитическая диаграмма (react_jobs_analysis.png):

Всесторонний анализ был основан на 72 успешно собранных заданиях.
Созданная визуализация позволяет понять четыре ключевых момента:
- Распределение типов заданий: Четкое распределение ролей с полной занятостью, контрактами и частичной занятостью.
- Топ-10 требуемых навыков: Визуальное представление частоты востребованных навыков
- Вакансии по источникам: Объемы размещения вакансий на конкретных платформах
- Распределение зарплат: Гистограмма, показывающая диапазоны зарплат по всем позициям.
Это показывает, как Kiro превращает простой запрос на естественном языке в полноценный процесс сбора и анализа данных. Интеграция автоматически решает проблемы веб-скреппинга, например, корректирует время завершения пакетных операций, и одновременно создает готовый к использованию код, подробные отчеты и профессиональные визуальные эффекты для текущих исследований рынка.
Заключение
На этом мы закончили это руководство. В этом блоге вы узнали, как сделать Kiro лучше, подключив его к серверам Web MCP компании Bright Data. Это позволит вам скрести живые веб-данные и обрабатывать информацию в режиме реального времени прямо в вашей системе разработки ИИ.
Мы продемонстрировали это на практическом примере сбора, очистки, анализа и визуализации удаленных заданий разработчиков React из разных источников. Эта полная автоматизация демонстрирует силу объединения ИИ Kiro с первоклассными инструментами для скраппинга Bright Data.
Используя эту интеграцию, разработчики могут выйти за рамки статической генерации кода и перейти к полностью автоматизированным, управляемым данными рабочим процессам, которые ускоряют разработку продуктов и повышают точность.
Создайте свой аккаунт в Bright Data уже сегодня и начните использовать веб-аналитику в реальном времени для работы своих агентов ИИ.
 
               
         
       
         
       
        